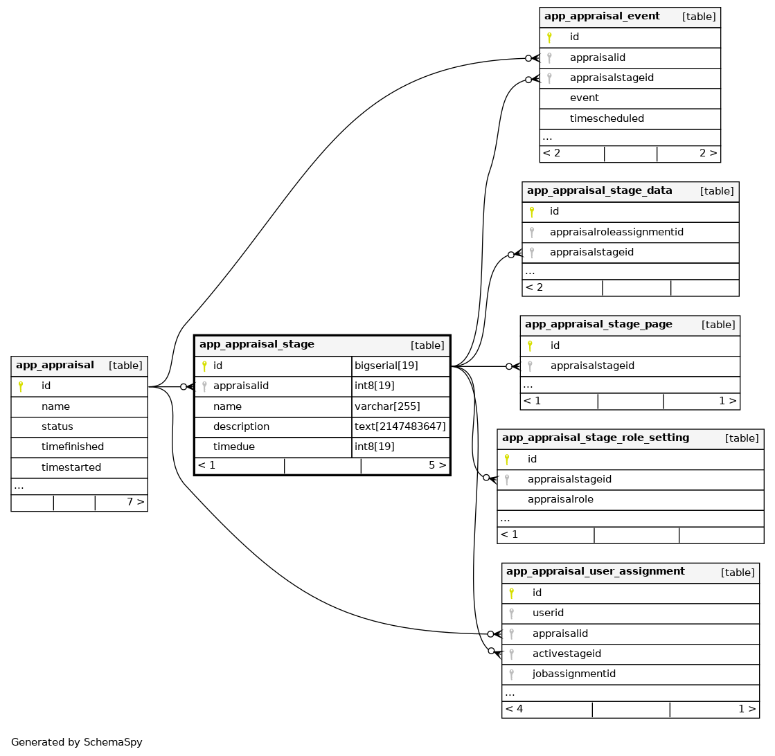
Columns
| Column | Type | Size | Nulls | Auto | Default | Children | Parents | Comments | |||||||||||||||
|---|---|---|---|---|---|---|---|---|---|---|---|---|---|---|---|---|---|---|---|---|---|---|---|
| id | bigserial | 19 | √ | nextval('app_appraisal_stage_id_seq'::regclass) |
|
|
|||||||||||||||||
| appraisalid | int8 | 19 | null |
|
|
||||||||||||||||||
| name | varchar | 255 | ''::character varying |
|
|
||||||||||||||||||
| description | text | 2147483647 | √ | null |
|
|
|||||||||||||||||
| timedue | int8 | 19 | √ | null |
|
|
Indexes
| Constraint Name | Type | Sort | Column(s) |
|---|---|---|---|
| app_apprstag_id_pk | Primary key | Asc | id |
| app_apprstag_app_ix | Performance | Asc | appraisalid |
| app_apprstag_nam_ix | Performance | Asc | name |

