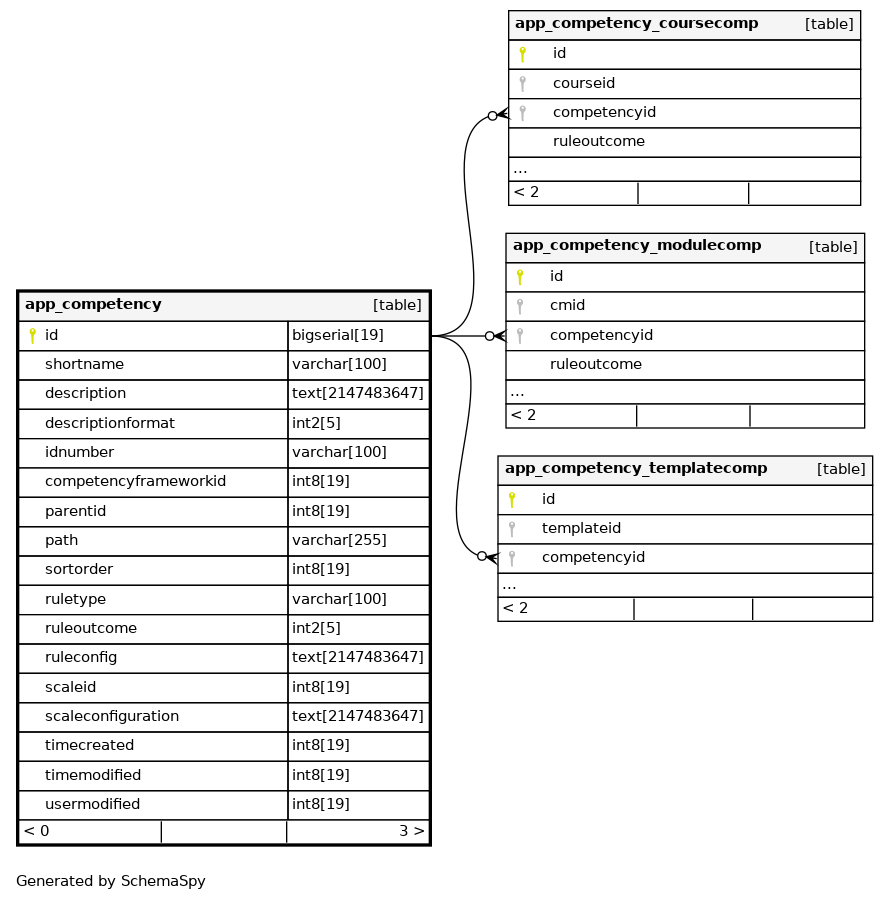
Columns
| Column | Type | Size | Nulls | Auto | Default | Children | Parents | Comments | |||||||||
|---|---|---|---|---|---|---|---|---|---|---|---|---|---|---|---|---|---|
| id | bigserial | 19 | √ | nextval('app_competency_id_seq'::regclass) |
|
|
|||||||||||
| shortname | varchar | 100 | √ | null |
|
|
|||||||||||
| description | text | 2147483647 | √ | null |
|
|
|||||||||||
| descriptionformat | int2 | 5 | 0 |
|
|
||||||||||||
| idnumber | varchar | 100 | √ | null |
|
|
|||||||||||
| competencyframeworkid | int8 | 19 | null |
|
|
||||||||||||
| parentid | int8 | 19 | 0 |
|
|
||||||||||||
| path | varchar | 255 | ''::character varying |
|
|
||||||||||||
| sortorder | int8 | 19 | null |
|
|
||||||||||||
| ruletype | varchar | 100 | √ | null |
|
|
|||||||||||
| ruleoutcome | int2 | 5 | 0 |
|
|
||||||||||||
| ruleconfig | text | 2147483647 | √ | null |
|
|
|||||||||||
| scaleid | int8 | 19 | √ | null |
|
|
|||||||||||
| scaleconfiguration | text | 2147483647 | √ | null |
|
|
|||||||||||
| timecreated | int8 | 19 | null |
|
|
||||||||||||
| timemodified | int8 | 19 | null |
|
|
||||||||||||
| usermodified | int8 | 19 | √ | null |
|
|
Indexes
| Constraint Name | Type | Sort | Column(s) |
|---|---|---|---|
| app_comp_id_pk | Primary key | Asc | id |
| app_comp_comidn_uix | Must be unique | Asc/Asc | competencyframeworkid + idnumber |
| app_comp_rul_ix | Performance | Asc | ruleoutcome |

