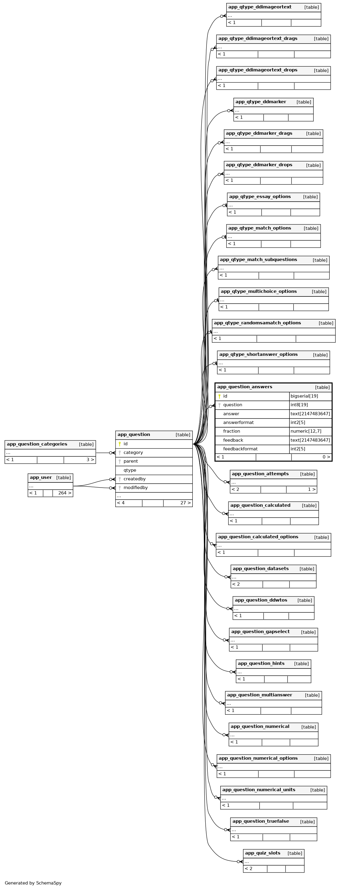
Columns
| Column | Type | Size | Nulls | Auto | Default | Children | Parents | Comments | |||
|---|---|---|---|---|---|---|---|---|---|---|---|
| id | bigserial | 19 | √ | nextval('app_question_answers_id_seq'::regclass) |
|
|
|||||
| question | int8 | 19 | 0 |
|
|
||||||
| answer | text | 2147483647 | null |
|
|
||||||
| answerformat | int2 | 5 | 0 |
|
|
||||||
| fraction | numeric | 12,7 | 0 |
|
|
||||||
| feedback | text | 2147483647 | null |
|
|
||||||
| feedbackformat | int2 | 5 | 0 |
|
|
Indexes
| Constraint Name | Type | Sort | Column(s) |
|---|---|---|---|
| app_quesansw_id_pk | Primary key | Asc | id |
| app_quesansw_que_ix | Performance | Asc | question |

