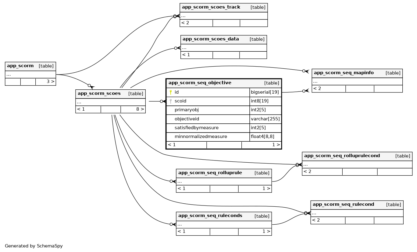
Columns
| Column | Type | Size | Nulls | Auto | Default | Children | Parents | Comments | |||
|---|---|---|---|---|---|---|---|---|---|---|---|
| id | bigserial | 19 | √ | nextval('app_scorm_seq_objective_id_seq'::regclass) |
|
|
|||||
| scoid | int8 | 19 | 0 |
|
|
||||||
| primaryobj | int2 | 5 | 0 |
|
|
||||||
| objectiveid | varchar | 255 | ''::character varying |
|
|
||||||
| satisfiedbymeasure | int2 | 5 | 1 |
|
|
||||||
| minnormalizedmeasure | float4 | 8,8 | 0.0000 |
|
|
Indexes
| Constraint Name | Type | Sort | Column(s) |
|---|---|---|---|
| app_scorseqobje_id_pk | Primary key | Asc | id |
| app_scorseqobje_sco_ix | Performance | Asc | scoid |
| app_scorseqobje_scoid_uix | Must be unique | Asc/Asc | scoid + id |

