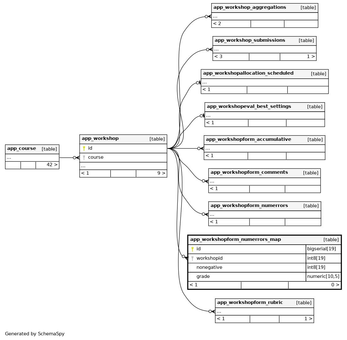
Columns
| Column | Type | Size | Nulls | Auto | Default | Children | Parents | Comments | |||
|---|---|---|---|---|---|---|---|---|---|---|---|
| id | bigserial | 19 | √ | nextval('app_workshopform_numerrors_map_id_seq'::regclass) |
|
|
|||||
| workshopid | int8 | 19 | null |
|
|
||||||
| nonegative | int8 | 19 | null |
|
|
||||||
| grade | numeric | 10,5 | null |
|
|
Indexes
| Constraint Name | Type | Sort | Column(s) |
|---|---|---|---|
| app_worknumemap_id_pk | Primary key | Asc | id |
| app_worknumemap_wor_ix | Performance | Asc | workshopid |
| app_worknumemap_wornon_uix | Must be unique | Asc/Asc | workshopid + nonegative |

