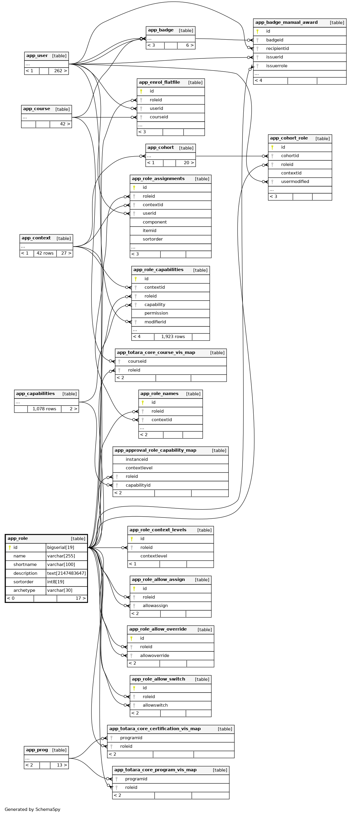
Columns
| Column | Type | Size | Nulls | Auto | Default | Children | Parents | Comments | |||||||||||||||||||||||||||||||||||||||||||||||||||
|---|---|---|---|---|---|---|---|---|---|---|---|---|---|---|---|---|---|---|---|---|---|---|---|---|---|---|---|---|---|---|---|---|---|---|---|---|---|---|---|---|---|---|---|---|---|---|---|---|---|---|---|---|---|---|---|---|---|---|---|
| id | bigserial | 19 | √ | nextval('app_role_id_seq'::regclass) |
|
|
|||||||||||||||||||||||||||||||||||||||||||||||||||||
| name | varchar | 255 | ''::character varying |
|
|
||||||||||||||||||||||||||||||||||||||||||||||||||||||
| shortname | varchar | 100 | ''::character varying |
|
|
||||||||||||||||||||||||||||||||||||||||||||||||||||||
| description | text | 2147483647 | null |
|
|
||||||||||||||||||||||||||||||||||||||||||||||||||||||
| sortorder | int8 | 19 | 0 |
|
|
||||||||||||||||||||||||||||||||||||||||||||||||||||||
| archetype | varchar | 30 | ''::character varying |
|
|
Indexes
| Constraint Name | Type | Sort | Column(s) |
|---|---|---|---|
| app_role_id_pk | Primary key | Asc | id |
| app_role_sho_uix | Must be unique | Asc | shortname |
| app_role_sor_uix | Must be unique | Asc | sortorder |

