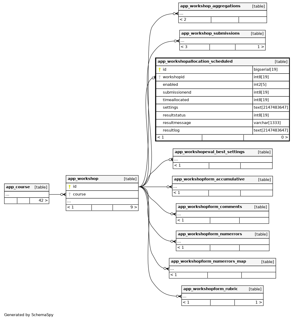
Columns
| Column | Type | Size | Nulls | Auto | Default | Children | Parents | Comments | |||
|---|---|---|---|---|---|---|---|---|---|---|---|
| id | bigserial | 19 | √ | nextval('app_workshopallocation_scheduled_id_seq'::regclass) |
|
|
|||||
| workshopid | int8 | 19 | null |
|
|
||||||
| enabled | int2 | 5 | 0 |
|
|
||||||
| submissionend | int8 | 19 | null |
|
|
||||||
| timeallocated | int8 | 19 | √ | null |
|
|
|||||
| settings | text | 2147483647 | √ | null |
|
|
|||||
| resultstatus | int8 | 19 | √ | null |
|
|
|||||
| resultmessage | varchar | 1333 | √ | null |
|
|
|||||
| resultlog | text | 2147483647 | √ | null |
|
|
Indexes
| Constraint Name | Type | Sort | Column(s) |
|---|---|---|---|
| app_worksche_id_pk | Primary key | Asc | id |
| app_worksche_wor_uix | Must be unique | Asc | workshopid |

