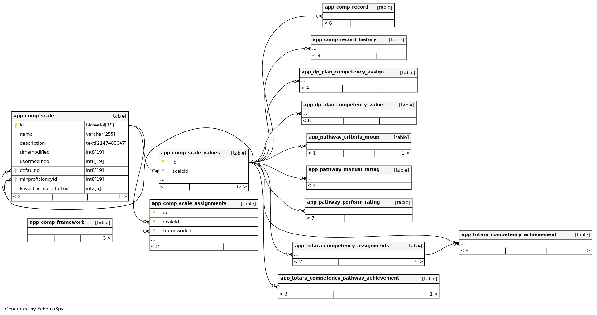
app_comp_scale

-1 rows


Description

Competency scale represents the different levels of achievement of a competency

Columns

Column Type Size Nulls Auto Default Children Parents Comments
id bigserial 19 nextval('app_comp_scale_id_seq'::regclass)
app_comp_scale_assignments.scaleid Defined in XML R
app_comp_scale_values.scaleid Defined in XML R
name varchar 255 null
description text 2147483647 null
timemodified int8 19 null
usermodified int8 19 null
defaultid int8 19 null
app_comp_scale_values.id Defined in XML R
minproficiencyid int8 19 null
app_comp_scale_values.id Defined in XML R
lowest_is_not_started int2 5 0

Indexes

Constraint Name Type Sort Column(s)
app_compscal_id_pk Primary key Asc id
app_compscal_def_ix Performance Asc defaultid
app_compscal_min_ix Performance Asc minproficiencyid

Relationships