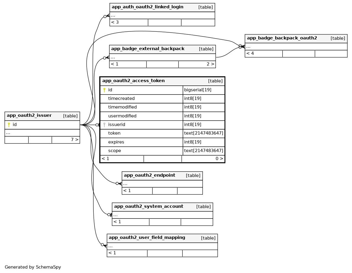
app_oauth2_access_token

-1 rows


Description

Stores access tokens for system accounts in order to be able to use a single token across multiple sessions

Columns

Column Type Size Nulls Auto Default Children Parents Comments
id bigserial 19 nextval('app_oauth2_access_token_id_seq'::regclass)
timecreated int8 19 null
timemodified int8 19 null
usermodified int8 19 null
issuerid int8 19 null
app_oauth2_issuer.id Defined in XML R
token text 2147483647 null
expires int8 19 null
scope text 2147483647 null

Indexes

Constraint Name Type Sort Column(s)
app_oautaccetoke_id_pk Primary key Asc id
app_oautaccetoke_iss_uix Must be unique Asc issuerid

Relationships