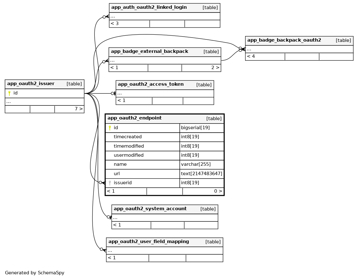
app_oauth2_endpoint

-1 rows


Description

Describes the named endpoint for an oauth2 service.

Columns

Column Type Size Nulls Auto Default Children Parents Comments
id bigserial 19 nextval('app_oauth2_endpoint_id_seq'::regclass)
timecreated int8 19 null
timemodified int8 19 null
usermodified int8 19 null
name varchar 255 ''::character varying
url text 2147483647 null
issuerid int8 19 null
app_oauth2_issuer.id Defined in XML R

Indexes

Constraint Name Type Sort Column(s)
app_oautendp_id_pk Primary key Asc id
app_oautendp_iss_ix Performance Asc issuerid

Relationships