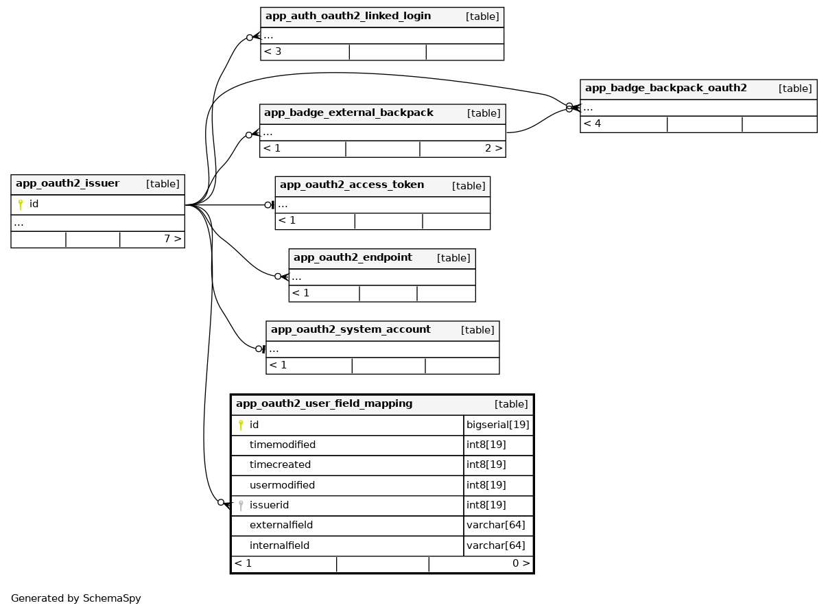
app_oauth2_user_field_mapping

-1 rows


Description

Mapping of oauth user fields to moodle fields.

Columns

Column Type Size Nulls Auto Default Children Parents Comments
id bigserial 19 nextval('app_oauth2_user_field_mapping_id_seq'::regclass)
timemodified int8 19 null
timecreated int8 19 null
usermodified int8 19 null
issuerid int8 19 null
app_oauth2_issuer.id Defined in XML R
externalfield varchar 64 ''::character varying
internalfield varchar 64 ''::character varying

Indexes

Constraint Name Type Sort Column(s)
app_oautuserfielmapp_id_pk Primary key Asc id
app_oautuserfielmapp_iss_ix Performance Asc issuerid
app_oautuserfielmapp_issin_uix Must be unique Asc/Asc issuerid + internalfield

Relationships