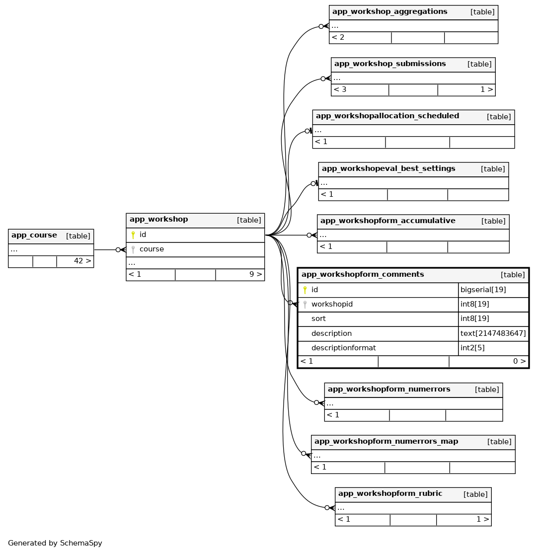
app_workshopform_comments

-1 rows


Description

The assessment dimensions definitions of Comments strategy forms

Columns

Column Type Size Nulls Auto Default Children Parents Comments
id bigserial 19 nextval('app_workshopform_comments_id_seq'::regclass)
workshopid int8 19 null
app_workshop.id Defined in XML R
sort int8 19 0
description text 2147483647 null
descriptionformat int2 5 0

Indexes

Constraint Name Type Sort Column(s)
app_workcomm_id_pk Primary key Asc id
app_workcomm_wor_ix Performance Asc workshopid

Relationships