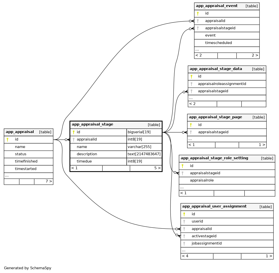
app_appraisal_stage

-1 rows


Description

Stages within appraisal

Columns

Column Type Size Nulls Auto Default Children Parents Comments
id bigserial 19 nextval('app_appraisal_stage_id_seq'::regclass)
app_appraisal_event.appraisalstageid Defined in XML R
app_appraisal_stage_data.appraisalstageid Defined in XML R
app_appraisal_stage_page.appraisalstageid Defined in XML R
app_appraisal_stage_role_setting.appraisalstageid Defined in XML R
app_appraisal_user_assignment.activestageid Defined in XML R
appraisalid int8 19 null
app_appraisal.id Defined in XML R
name varchar 255 ''::character varying
description text 2147483647 null
timedue int8 19 null

Indexes

Constraint Name Type Sort Column(s)
app_apprstag_id_pk Primary key Asc id
app_apprstag_app_ix Performance Asc appraisalid
app_apprstag_nam_ix Performance Asc name

Relationships