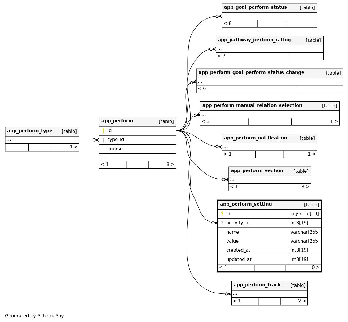
Columns
| Column | Type | Size | Nulls | Auto | Default | Children | Parents | Comments | |||
|---|---|---|---|---|---|---|---|---|---|---|---|
| id | bigserial | 19 | √ | nextval('app_perform_setting_id_seq'::regclass) |
|
|
|||||
| activity_id | int8 | 19 | null |
|
|
||||||
| name | varchar | 255 | ''::character varying |
|
|
||||||
| value | varchar | 255 | √ | null |
|
|
|||||
| created_at | int8 | 19 | null |
|
|
||||||
| updated_at | int8 | 19 | √ | 0 |
|
|
Indexes
| Constraint Name | Type | Sort | Column(s) |
|---|---|---|---|
| app_perfsett_id_pk | Primary key | Asc | id |
| app_perfsett_act_ix | Performance | Asc | activity_id |
| app_perfsett_actnam_uix | Must be unique | Asc/Asc | activity_id + name |

